TIL 이라는 것은 Today I Learned 의 약자로 오늘 내가 배운 것을 기록하는 것이다. 스파르타 코딩클럽의 내일배움켐프(데이터분석)을 수강하며 차근차근 오늘 하루 내가 배웠던 것을 작성하려고 합니다.
먼저, TIL 을 작성하는 방법에는 정답은 없다고 합니다.
하지만, 언제나 문제 해결 능력을 키우려면 이런 구조가 제일 좋다고 하네요 !
소개를 하자면,
1) 어떤 문제가 있었는지 (What, 배경)
2) 내가 시도해본 것들 (Action)
3) 어떻게 해결했는지 (How)
4) 무엇을 새롭게 알았는지 (Learned, Incite)
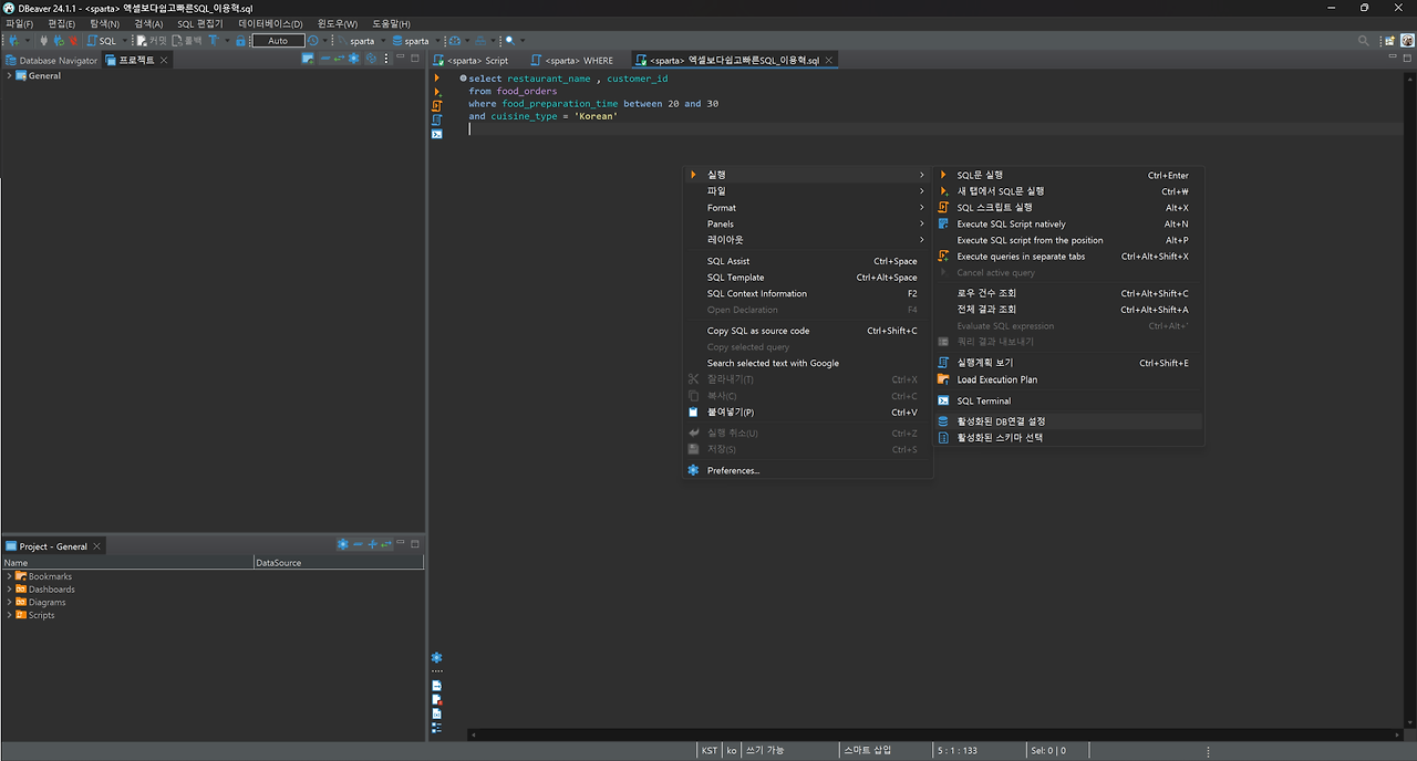
오늘 나에게 있었던 문제는, SQL 편집기 중 DBeaver 라는 SW 를 사용하며 발생한 Error 였습니다 !
스파르타 코딩클럽의 데이터 베이스와 연결하여 프로젝트를 진행하는데, DBeaver 를 Off 했다가 다시 On 했을 때, 작성되어 있던 코드가 실행이 안되는 이슈가 있었다. 이를 해결하기 위해 구글링을 해볼까? ChatGPT 에게 물어볼까 ? 고민했는데, 사실 이 방법들이 가장 빠른 방법이긴 하지만 어떤 배움을 얻기 위해서는 Try & Error 를 겪으면서 고민을 많이 해보는 것이 중요하다고 생각하는 나의 가치관에 따라 도구의 도움을 안 받고 지금 사용하는 Tool 과 친해진다는 것에도 의미를 두며 여러가지를 시도해서 해결하였습니다. 또한 이렇게 해결했던 과정을 이렇게 남기는 것이 기억의 휘발성을 방지해주기 때문에 이렇게 기록으로 남깁니다.
... 이렇게 이미지를 캡쳐해서 붙이니까 잘 보이지가 않네요 ㅎㅎ..
다음부터는 좀 더 퀄리티 높게 작성하겠습니다. 어쨌든 위와 같은 방법으로 스크립트 창에 오른쪽 마우스를 클릭하고 실행 부분에 활성화된 DB연결 설정을 들어가면 다시 내가 연결했었던 DB와 연결할 수 있다. !
배운점..이라기 보다 오늘은 느낀점에 가까운 것 같다
요즘은 구글링까지 할 필요도 없이 ChatGPT 로 거의 모든 것이 해결 가능하다. 하지만, ChatGPT 와 같은 즉시 답을 내놓는 도구들을 많이 사용할수록 이러한 사소한 문제 또한 해결하지 못하게 될 것이라는 두려움도 생기는 것 같다. 지금은 배우고 있는 과정이기에 최대한 이러한 도구를 최소한으로 이용하고, 내가 해결할 수 있는 것들은 충분히 고민하며 스스로 해결해나갈 예정이다. 나의 뇌(Intelligence)를 Training 하고 Feeding 하기!
역설적이게도, 나는 데이터 과학을 전공하였기 때문에 계속해서 디지털화를 통해 고객의 편리함을 증진시키는 일에 몰두하겠지만...ㅎ
'Programming > SQL' 카테고리의 다른 글
[TIL 0627] SUBQUERY (스칼라 서브쿼리) (0) | 2024.06.27 |
---|---|
[TIL 0626] GROUP BY 와 HAVING (1) | 2024.06.26 |
[TIL 0626][SQL] MySQL 쿼리를 작성할 때 따옴표를 붙여줘야 하는 경우 (0) | 2024.06.26 |
[프로그래머스 SQL] 동명 동물 수 찾기 (0) | 2024.06.26 |
[프로그래머스 SQL] 문제풀이 (정렬, 중복제거) (1) | 2024.06.25 |